
游戏辅助器软件推荐 游戏辅助工具大全 游戏辅助工具免费大全
《exagear模拟器安卓版》堪称一款极为实用的游戏模拟器软件,其功能强大得令人惊叹,能够支持市面上各类游戏资源,无论何种游戏类型,玩家皆可尽情体验。这款软件的使用方法极其简便,无需获取root权限就能轻松上手。而且它体积小巧,不会占据过多的存储空间,更不会对设备运行速率造成影响。简洁的界面设计,使得用户能够轻而易举地找到所需功能。感兴趣的小伙伴,赶紧行动起来吧!
 
1. 功能设置方面,对手机自身的配置要求并不高,不过系统是需要进行更新的。
2、其中涵盖众多游戏数据包,安装完成后便能畅玩这些游戏。
3、支持一键安装并使用多个导入的游戏数据包,在手机上操作轻松便捷。
 
1. 对手机端操作方式进行优化,使其更为简便,且能适配各类手机。
2. 具备支持游戏包、导入游戏包以及模拟器等功能。
3、这里提供海量游戏资源,用户能够从中挑选心仪的游戏类型。
 
1、拥有丰富多样的游戏类型,玩家能够挑选自己心仪的游戏模式。
2. 能够兼容市面上全部主机游戏,操作极其简便。
3、借助模拟器,经典电脑游戏的体验都能在手机游戏中实现。
1、所需文件包括:apk安装程序、obb模拟器数据包、所需的so文件,或者过检验apk补丁(如下图所示,熟悉安装包及数据包概念的可略过)
 
2. 安装apk文件,将后缀为so的文件放置到存储根目录(具体位置如下图所示)
 
3、运行已安装的apk程序一次,随后返回并退出(此操作旨在生成模拟器所需的文件夹)
 
4、将obb文件放置在模拟器的数据包文件夹中
ET版数据包的路径为:存储/Android/obb/com.eltechs.et/
ES版与CRV5版的数据包路径为:存储/Android/obb/com.eltechs.es/
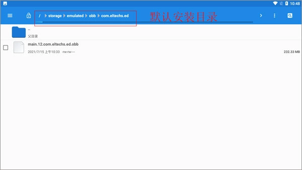
ED版数据路径为:存储/Android/obb/com.eltechs.ed/?
其他版本均放置在存储/Android/obb/与对应模拟器包名一致的文件夹中。
 
5、把游戏解压至模拟器的游戏目录当中。
ED版对应的是Download,其他版本则是在ExaGear文件夹(二者选其一)
 
6、待模拟器安装完毕,且模拟器数据包与游戏均放置妥当后,再次打开模拟器,等待其完成数据包解压(解压完成后,数据包即可删除)
 
7、对模拟器设置进行调整后,开启环境并运行游戏。
 
 
 
 
8、接下来启动环境,打开D盘,找到游戏或软件的启动程序,运行它就可以了。
 
9、快捷方式的添加方式
 
10、接下来便能够开启使用模拟器畅玩游戏啦!
Exagear模拟器安卓版,能让用户在手机上畅享玩端游的乐趣。这款软件兼容性极佳,可在各类不同设备上使用,而且操作简便,上手门槛低,即便是新手用户也能轻松驾驭。
 
                             
                             
                             
                             
                             
                             
                             
                             
                            